Willkommen zur German Website
Wir haben festgestellt, dass Sie möglicherweise die Global Seite bevorzugen. Bitte verwenden Sie die obige Auswahl, um Ihre Sprache bei Bedarf zu ändern.
The purpose of this application note is to describe how the nanodac recorder/controller may be used to measure oxygen levels and control temperature in metal heat treatment furnaces.
Using the measurements of oxygen level and temperature the nanodac may also be used to calculate the carbon potential levels using the Zirconia function block.
The nanodac may also be used to measure oxygen levels, for example in chimney stacks.
The nanodac recorder/controller provides combined recording and control in a single ¼ DIN package.
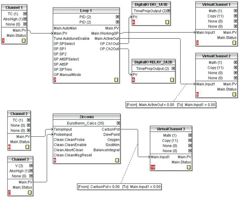
There are two control loops. In this application only one of these loops is used to control the temperature. A Zirconia probe is used to measure the level of oxygen and Virtual channels are configured to display the measured values.
The nanodac can accommodate a range of probes from various manufacturers. A suitable probe is the Eurotherm ECprobe which is interchangeable with all other carbon sensors. It is available in 600mm or 900mmm lengths with or without integral thermocouple in types K, N, S, or R. A typical orde r code is CP600-K.
When mild steels or certain low carbon steels are heated at temperatures above 900°C in a carbon rich atmosphere the surface of the steel absorbs carbon by diffusion. The depth of carbon enrichment depends on the time and temperature of the treatment known as carburising. The presence of carbon in the steel causes a change in its physical properties.
A Zirconia probe is used to measure the level of oxygen. It generates a millivolt signal based on the ratio of oxygen concentration between the reference airside of the probe (outside the furnace) and the amount of oxygen actually inside the furnace.
The temperature of the furnace is measured using a thermocouple. This may be a thermocouple mounted within the Zirconia probe or installed as a separate item.
Together the temperature and oxygen level signals are used by the nanodac recorder/controller to calculate the actual percentage of carbon in the furnace atmosphere.
Channel 1 thermocouple input.
Loop 1 heat/cool control. The heating channel is a time proportioning logic output used to drive a solid state relay or thyristor unit. The cooling channel uses a relay output, which in an oven application, would probably operate a cooling fan.
The loop wSP and wOP are charted using virtual channels. The Zirconia block measures both oxygen and temperature using input channels 2 and 3 respectively and a third virtual channel is used to chart the level of oxygen.

Temperature Control
Configure Channel 1 for thermocouple. Configure Loop 1 for PID heat/cool control. Wire Channel1.Main.PV to Loop.1.Main PV. This provides the temperature measurement for the temperature control loop 1.
Configure Loop 1 for heat/cool control.
Configure Digital I/O1 and Relay output 2 for time proportioning. Wire Loop1.OP.Ch1Out to DIO_1A1B PV. Wire Loop1.OP.Ch2Out to Relay_2A2B.PV. This provides the heating and cooling control outputs to drive an SCR and cooling solenoid respectively.
Configure Virtual channels 1 and 2 for Type = Math and Operation = Copy. Wire Loop1.Main.WorkingSP to VirtualChannel 1.Main.Input1. Wire Loop1.Main.ActiveOut to VirtualChannel 2.Main.Input1. This allows the working setpoint and working output to be charted on the recorder.
Oxygen Monitoring
Configure Channel 2 for thermocouple. Wire Channel2.Main.PV to Zirconia.TempInput.
Configure Channel 3 for Volts input. This channel must be less than 2V and scaled in mV. Wire Channel3.Main.PV to Zirconia.ProbeInput.
These two actions provide the temperature and oxygen level measurements required to calculate carbon potential.
Wire Zirconia.Carbon.Pot to VirtualChannel 3.MainInput1. This allows the carbon potential to be charted and logged on one of the display channels of the recorder.
As an alternative wire the Oxygen output of the Zirconia block to the virtual channel to chart the measured oxygen level, for example, in a chimney stack.
